wnhagan Posted December 17, 2025 Share Posted December 17, 2025 When I send plan wall schedules to layout I see duplicate info. How do I get to display one set? (see screenshot below): Link to comment Share on other sites More sharing options...
Doug_N Posted December 17, 2025 Share Posted December 17, 2025 I am sorry but what do you mean by duplicate information? Link to comment Share on other sites More sharing options...
Joe_Carrick Posted December 17, 2025 Share Posted December 17, 2025 Make sure you only have one Wall Schedule. The easiest way to do this is to put the Schedule in a CAD Detail and just send that to Layout. I generally don't put the Schedules in the actual view unless it's specific to only that view. 1 Link to comment Share on other sites More sharing options...
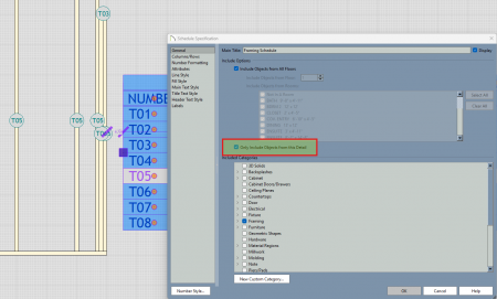
robdyck Posted December 17, 2025 Share Posted December 17, 2025 Actually, what works best is to place the framing schedule in the wall framing detail view. You will need to make sure that no other framing schedule is identifying the framing components used in the wall details. I suggest creating a cad template to help you place the framing schedules in the exact same relative location for each wall detail. Make sure this box is checked: Link to comment Share on other sites More sharing options...
Recommended Posts
Please sign in to comment
You will be able to leave a comment after signing in
Sign In Now