FT2design Posted February 4 Share Posted February 4 (edited) I don't see one in any of the specification box fields...but there have been several occasions I've looked for this feature to distinguish different schedule note symbols from each other. Sometime B & W is just not enough! Does anyone have a hack for colouring in the note symbols? Thanks in advance for any helpful tips...! (I have not edited my signature in some time - I'm on X16 currently) Edited February 4 by FT2design Link to comment Share on other sites More sharing options...
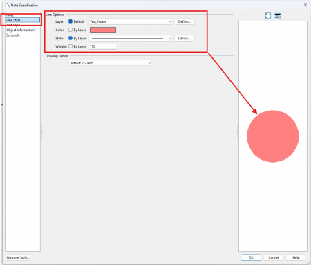
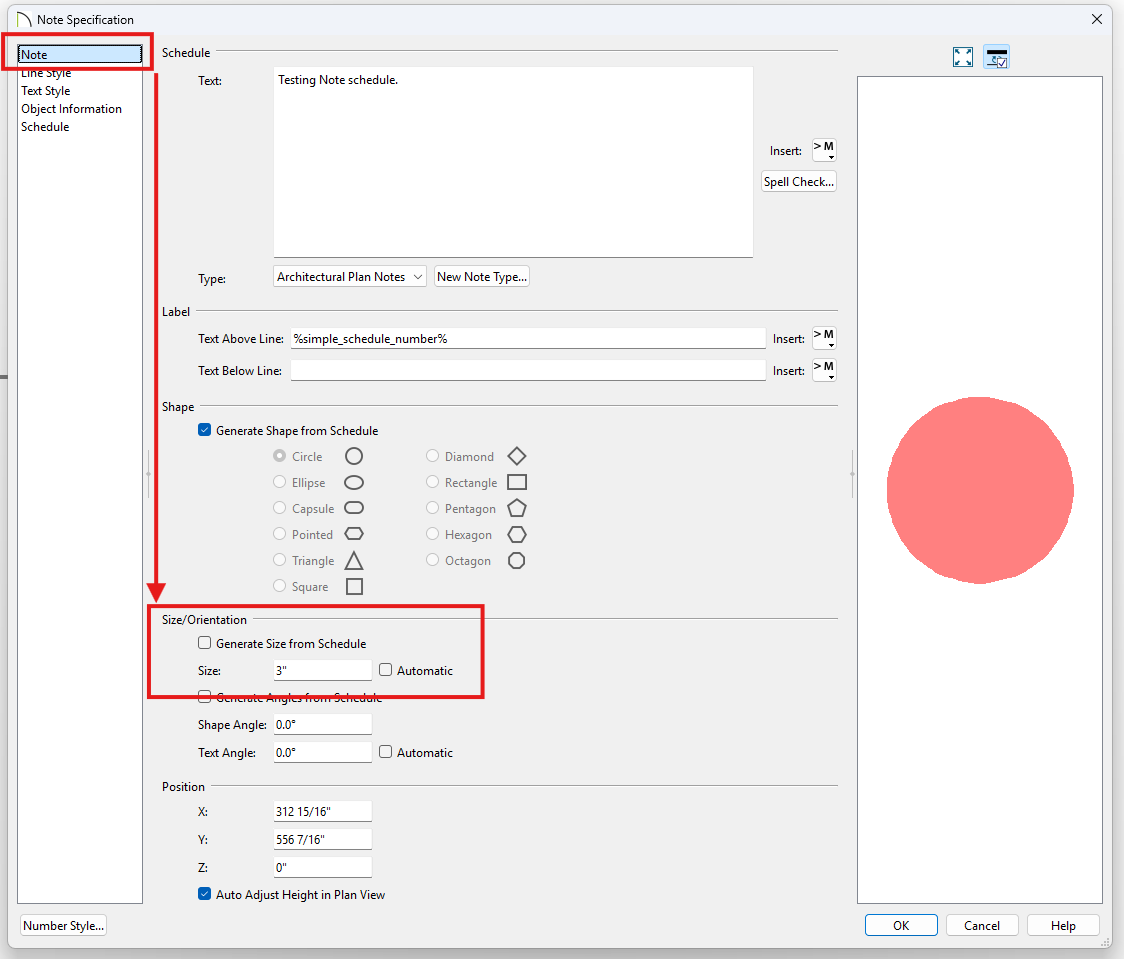
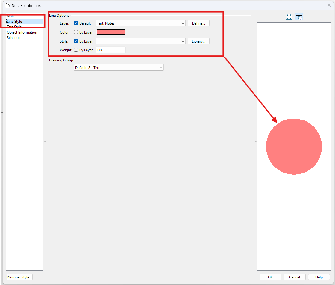
JonathanK Posted February 4 Share Posted February 4 This is a major work around, and will not look good on your plan with line weights off, but looks fine printed and with line weights on: Open the note you want to change. Go to "Note" Change the size to something like "3". Or whatever small arbitrary number you'd like. Go to "Line Style" Change the line style to whatever color you want. Change the line weight to something that fills the circle. I'm sure the others have a thought on this... 1 Link to comment Share on other sites More sharing options...
Recommended Posts
Please sign in to comment
You will be able to leave a comment after signing in
Sign In Now